文档中心 > JSSDK文档

Marker制作

更新时间:2017/12/05 访问次数:3814
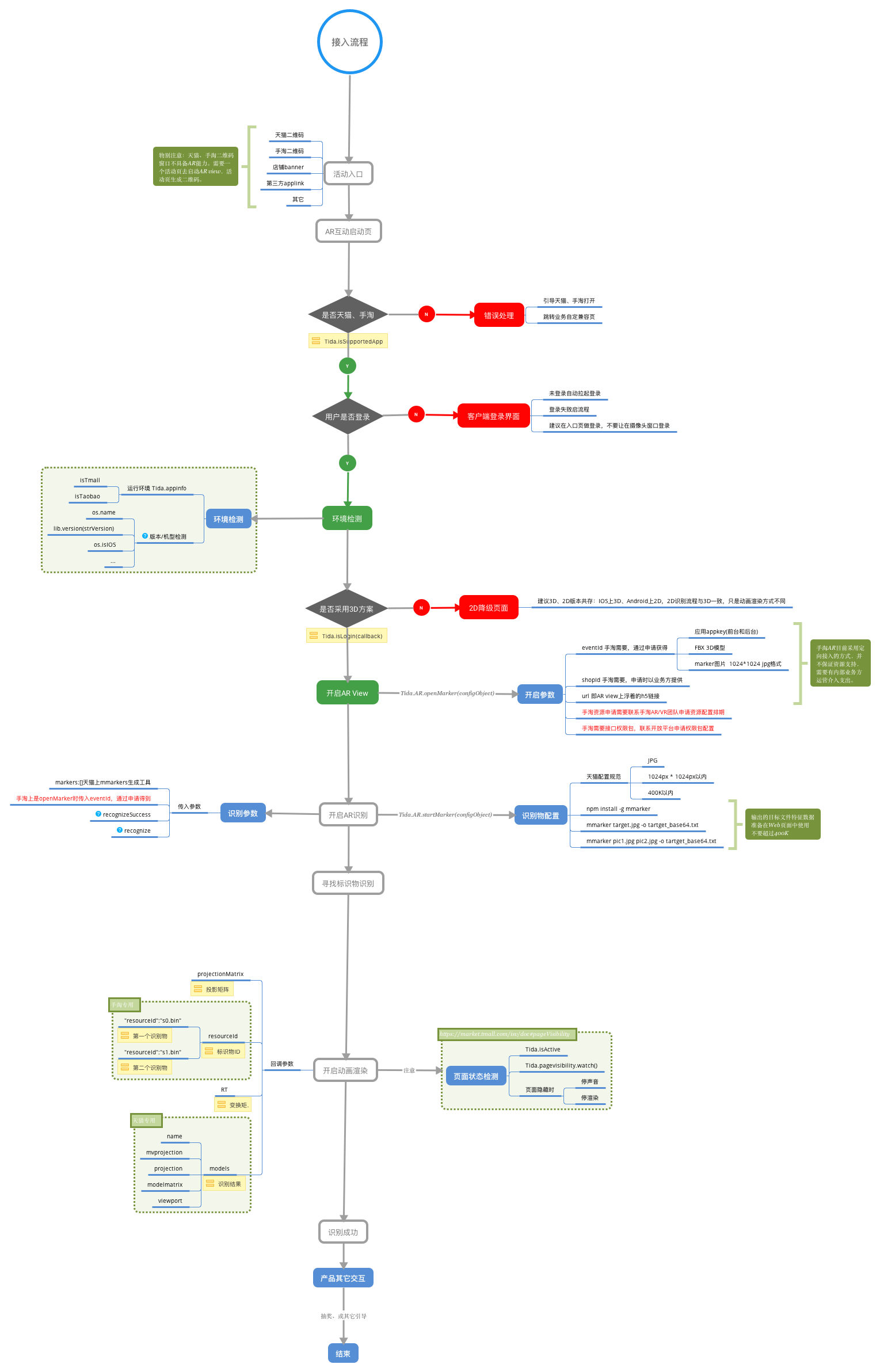
使用mmarker制作(限天猫、手淘制作流程需要联系与你对接的运营小二)

安装mmarker工具

    npm install -g mmarker

执行制作

mmarker target.jpg -o tartget_base64.txt

如果是多个图片生成

mmarker pic1.jpg pic2.jpg -o tartget_base64.txt

保存目标特征数据

// tartget_base64.txt 文件中就是输出的目标文件特征数据,保存下来,准备在Web页面中使用。

AR整体流程图-点击下图可查看大图

FAQ

关于此文档暂时还没有FAQ
返回
顶部